Acesse nosso tour guiado - tenha uma experiência interativa com a nossa plataforma

Acesse nosso tour guiado

Conheça 5 tipos de mapeamento de processos mais exemplos práticos

Tipos de mapeamento de processos: conheça os 5 principais!

Na busca incessante por eficiência, agilidade e redução de custos, gestores e tomadores de decisão se deparam com um desafio constante: como identificar oportunidades de otimização dos processos organizacionais? 

É nesse cenário que o mapeamento de processos surge como uma bússola confiável, guiando líderes pelo labirinto das operações corporativas.

O mapeamento, em sua essência, é uma ferramenta estratégica que permite a visualização, a análise e o aprimoramento detalhado dos fluxos de trabalho de uma organização.

Sem perder a definição de vista, este artigo vai explorar, com clareza e objetividade, os diferentes tipos e exemplos de mapeamento de processos.

Continue a leitura e descubra como a ferramenta pode te ajudar a alcançar a excelência operacional.

O que é mapeamento de processos?

Podemos definir o mapeamento de processos como uma abordagem sistemática usada para visualizar, analisar e compreender os diferentes passos, atividades e interações envolvidos em um fluxo de trabalho dentro da organização.

A prática permite uma representação clara e detalhada da forma como as tarefas são executadas, como as informações fluem e como as pessoas e sistemas interagem em um determinado projeto ou iniciativa.

Qual o objetivo do mapeamento de processos?

O principal objetivo do mapeamento de processos é compreender, analisar e aprimorar os processos organizacionais. A intenção é favorecer o entendimento sobre como um procedimento funciona, identificando etapas, subprocessos, entradas, saídas, recursos envolvidos e possíveis pontos de ineficiência.

Dessa maneira, o mapeamento permite:

  • reduzir burocracias;
  • encurtar prazos;
  • eliminar gargalos;
  • minimizar erros e retrabalho;
  • aprimorar a qualidade do serviço.

Tipos de mapeamento de processos

Existem diferentes abordagens que podem ser adotadas para visualizar os processos de uma empresa. Confira abaixo quais são os tipos de mapeamento aos quais é possível aderir.

1 – Fluxograma

Também conhecido como diagrama de fluxo ou flowchart, o fluxograma é uma representação visual simplificada de um processo. Ele usa ícones padronizados que visam simplificar a análise das operações ao identificar áreas passíveis de aprimoramento.

O fluxograma ilustra o sequenciamento de um processo com começo, meio e fim, em que:

  • o ponto de partida é indicado pelas entradas necessárias para dar início ao processo;
  • o estágio intermediário representa o próprio processo, descrevendo as tarefas a serem executadas e sua ordem sequencial;
  • a conclusão ocorre quando as saídas são finalizadas, produzindo o resultado desejado do processo.

2 – Matriz SIPOC

A matriz SIPOC, acrônimo para Suppliers (Fornecedores), Inputs (Insumos), Process (Processo), Outputs (Produtos/Serviços) e Customers (Clientes), é uma técnica utilizada no mapeamento de processos.

Ela oferece uma visão geral e estruturada de um processo, identificando suas entradas, saídas, fornecedores e clientes.

Essa matriz é valiosa para compreender o escopo do processo, facilitando a análise e otimização, ao destacar os elementos-chave que influenciam a qualidade e eficiência.

3 – Mapofluxograma

Importado dos ambientes industriais de linhas de montagem, o mapofluxograma é uma representação visual que integra a planta da empresa a um fluxograma.

Dessa forma, proporciona uma visão clara da sequência de movimentação de materiais, produtos, pessoas e informações, facilitando a compreensão dos processos em ação.

4 – Diagrama sistemático UML

Na busca por padronizar a categorização de abordagens de mapeamento de processos, surgiu o diagrama UML, abreviação de Linguagem de Modelagem Unificada.

A UML foca em rastrear a evolução do mapeamento de processos ao longo do tempo, tendo aplicações predominantes na programação e na administração empresarial.

Os pilares fundamentais desse tipo de mapeamento englobam a configuração sistêmica, os padrões de comportamento e as interconexões, desempenhando um papel crucial na definição dos sistemas e interações operacionais.

5 – BPMN — Business Process Model and Notation

Hoje em dia, o tipo de mapeamento de processos mais amplamente adotado e internacionalmente reconhecido é o BPMN — Business Process Model and Notation.

Sua notável vantagem está na apresentação clara e intuitiva dos processos, algo que se revelava desafiador antes de sua criação.

Além disso, por meio de linguagens padronizadas (usando formatos e cores predefinidos), qualquer indivíduo familiarizado com a notação pode prontamente compreender processos moldados sob esses parâmetros.

Essa característica facilita a integração de novos membros em equipes, bem como a exposição das modelagens a clientes internos e externos.

Portanto, o objetivo primordial do BPMN consiste em dar acesso a uma notação de referência e de fácil compreensão para todos os envolvidos no negócio, incluindo:

  • analistas de negócios, que concebem e aprimoram os processos;
  • desenvolvedores, encarregados da implementação técnica dos programas;
  • gestores, que supervisionam e monitoram os processos.

Dessa maneira, o BPMN desempenha o papel de uma linguagem global que facilita a comunicação frequente entre a implementação e o design dos processos empresariais.

Exemplos de mapeamento de processos

Separamos alguns exemplos de mapeamento de processos para você se inspirar:

Fluxograma

Com símbolos padronizados e setas indicativas de direção, o fluxograma permite uma compreensão rápida e intuitiva dos passos envolvidos em um processo específico. 

 

Fonte: 8quali

SIPOC

O SIPOC destaca os elementos essenciais de um processo, fornecendo uma visão abrangente desde os fornecedores iniciais até os clientes finais.

Ao identificar os componentes-chave, como entradas, processos, saídas e as partes envolvidas, o SIPOC oferece uma compreensão clara das interações e contribuições de cada elemento no ciclo operacional.

Fonte: Voitto

Mapofluxograma

Ao integrar elementos gráficos e informações detalhadas, o mapofluxograma oferece uma visão aprofundada das atividades, sequências e interações em um processo específico.

Fonte: Ariane Ferreira Porto Rosa

Diagrama sistemático UML

Com símbolos específicos e uma estrutura hierárquica, esse tipo de diagrama permite a modelagem de processos de forma abstrata, capturando relações, comportamentos e estruturas complexas.

Fonte: Estratégia Concursos

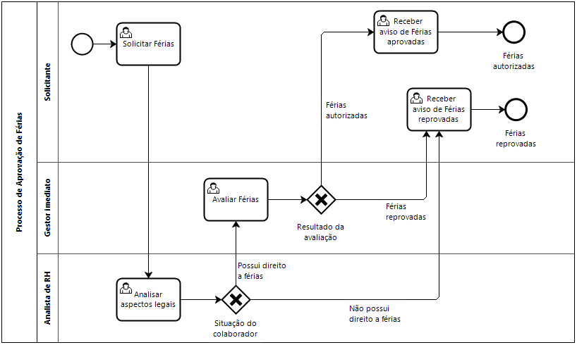
Notação BPMN

A notação BPMN tem, como base, 5 elementos principais:

  1. Objetos de fluxo
  2. Objetos de conexão
  3. Swim lanes (piscinas e raias)
  4. Artefatos
  5. Objetos de dados

Um exemplo prático de sua aplicação é evidenciado na modelagem de um processo de pedido online, em que símbolos padronizados e fluxos visuais claros são empregados para representar cada etapa, decisão ou evento, oferecendo uma representação visual precisa e intuitiva da dinâmica operacional. 

Por exemplo:

Fonte: Plataforma Lecom

Mapeamento de processos é com a Lecom Tecnologia

Os tipos de mapeamento de processos que você conferiu neste conteúdo podem ajudar a impulsionar a eficiência, a qualidade e a agilidade das operações da sua empresa, resultando em maior competitividade no mercado.

Para te ajudar a mapear os seus processos, saiba que você pode contar com a  Lecom Tecnologia. Com a nossa plataforma é possível mapear e automatizar os processos da sua empresa, definindo responsabilidades com clareza, desenhando e acompanhando os fluxos de trabalho com praticidade.

O uso de BPMN na nossa plataforma permite trabalhar de forma mais colaborativa, inteligente e produtiva. É possível criar fluxos de processos que orquestram as pessoas, os sistemas e fluxos de dados, em um ambiente capaz de unir as áreas de negócio e a tecnologia.

Com a Lecom, você tem acesso a:

  • Criação visual do fluxo de trabalho: arraste e solte as atividades que compõem o seu processo;
  • Notação BPMN 2.0: tenha o mapeamento do seu negócio de acordo com o padrão mundial do mercado;
  • SLA e escalonamento de atividades: garanta a fluidez dos processos eliminando gargalos;
  • Formulários responsivos: obtenha formulários adaptáveis a diferentes dispositivos (notebooks, tablets, celulares, etc.), simplificando a coleta de dados em tempo real e aprimorando a experiência do usuário;
  • Criação de regras de negócio: crie regras sem o uso de código (low-code ou no-code), através de uma configuração visual e intuitiva, para personalizar o fluxo de trabalho e garantir automação eficiente conforme as necessidades específicas da organização;
  • Integração: simplicidade para integrar com sistemas, aplicativos, documentos e outras tecnologias do negócio e do mercado; 
  • Gestão de documentos: gerenciamento de arquivos, fluxos, registros e tramitações de maneira prática e confiável.

A plataforma da Lecom Tecnologia também promove a integração dos departamentos e sistemas da empresa, e centraliza os processos. Essa sinergia favorece a identificação de gargalos e sua rápida correção.

Somos referência em gestão inteligente de processos. Solicite uma demonstração completa agora mesmo!

Foto de Marcos Santos

Marcos Santos

Arquiteto de Soluções

Compartilhe

Mais resultados...

Generic selectors
Exact matches only
Search in title
Search in content
Post Type Selectors

Mais que automação, inteligência em cada processo

Conheça a nossa Plataforma em Ação

Conheça todos os detalhes da nossa plataforma em Ação.
Agende uma apresentação exclusiva e tire todas as suas dúvidas.

Receba dicas, tendências e novidades sobre transformação digital e os conteúdos em destaque do nosso blog!

Conteúdos relacionados

Receba as nossas novidades no seu e-mail

Inscreva-se para receber dicas, tendências e novidades sobre transformação digital e os conteúdos em destaque do nosso blog!